# 消息发送
# 1. 概述
消息发送模块的功能是由管理员维护消息内容并发送消息,主要功能包含 发送渠道维护、渠道模板内容维护、发送目标维护、其他配置;
维护完以上内容以后点击发送即可,如果是定时任务会将本次消息存入定时任务中,如果本次消息异常会将消息存入异常消息中,如果正常发送会将消息存入消息历史中。
【菜单路径:】 消息中心 --> 消息管理 -->消息发送

# 2. 发送渠道维护
在消息发送页面可以通过直接选择渠道或者按消息模板选择两种方式选择渠道:
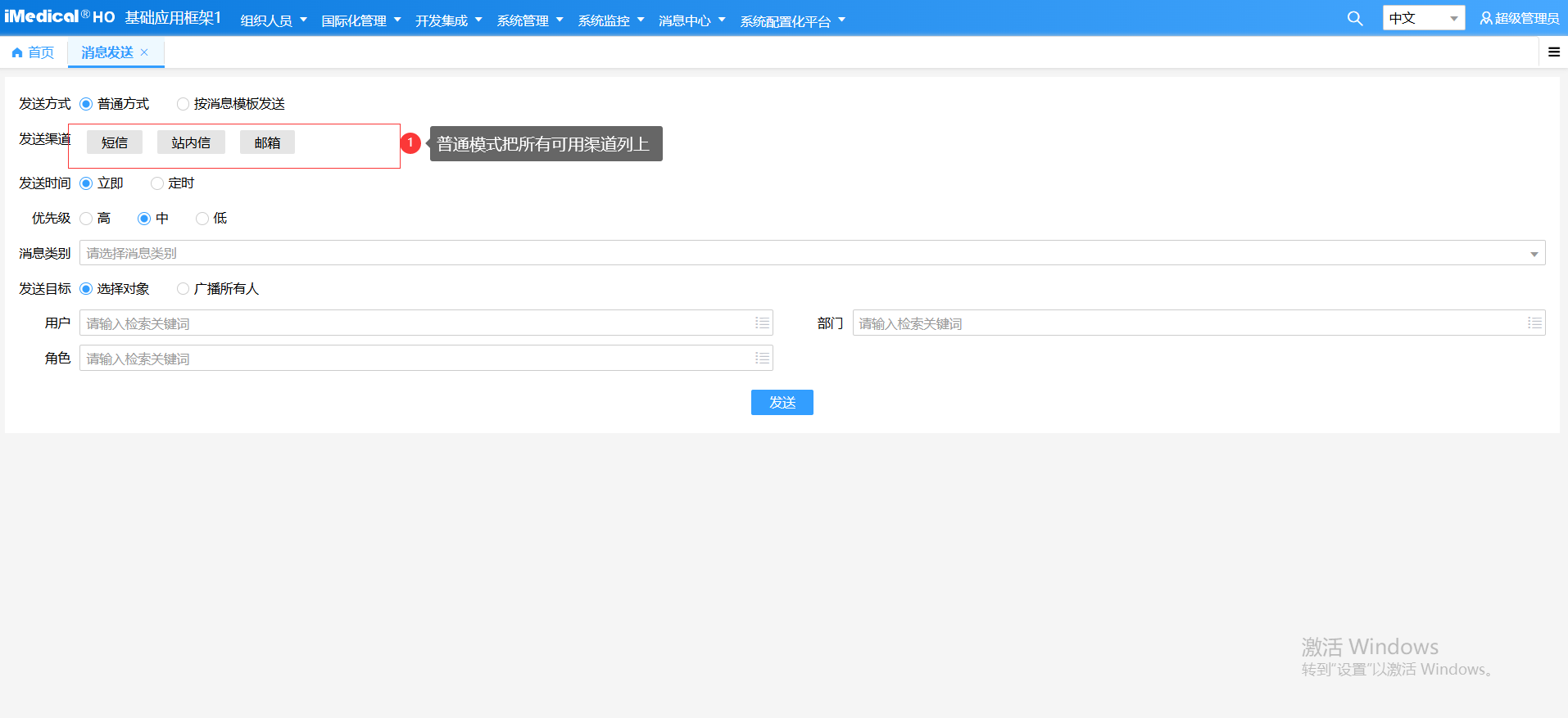
- 直接选择渠道
将渠道注册中所有可用的渠道列出供选择。如下图所示:

- 按消息模板选择渠道

通过选择消息模板加载消息模板中的渠道列出供选择。如下图所示:
# 3.其他配置
其他配置包含消息的发送时间和优先级维护:
发送时间包含立即发送和定时发送两种类型,立即发送会按照系统当前时间发送,定时发送需要自定义发送日期。
优先级目前分为高、中、低. 这里的高、中、低是指该消息的重要程度,仅有提示作用,即接收者收到该消息以后查看和处理消息的优先级。
# 4.发送目标
发送目标分类选择对象和广播所有人,发送消息时如果选择广播所有人,当前消息会发送给系统所有可用的账号,
选择对象还可以通过用户、部门、角色 来选择不同的接收人群。

# 5.渠道模板内容
在步骤渠道维护完成以后,需要分别对不同的渠道设置不同的渠道发送内容,渠道内容类型主要包含短信、邮件、站内信三种类型。
# 5.1短信类型模板内容
短信模板内容的维护可分为自定义模板和使用短信配置中的短信模板。
- 自定义模板
自定义短信模板内容使用的前提是需短信服务商支持自定义短信模板内容,并且在渠道注册中维护了允许 自定义内容;

在维护自定义短信内容时,还可以选择常用模板将常用的模板内容复制到当前短信内容中,如图:

- 短信模板
选择渠道所关联的短信平台中维护的短信模板,如果没有短信模板内容,需找到对应的短信平台维护短信模板;

提示
如果渠道的维护是通过消息模板来选择的,会将消息模板中所维护的渠道的短信内容复制到当前渠道短信内容中的。
# 5.2邮件类型模板内容
邮件的内容分为:标题、内容两部分。

还可以选择常用模板将常用的模板内容复制到当前邮件内容中,如图:

# 5.3站内信类型模板内容
详情参考邮件类型模板维护